Hi all,
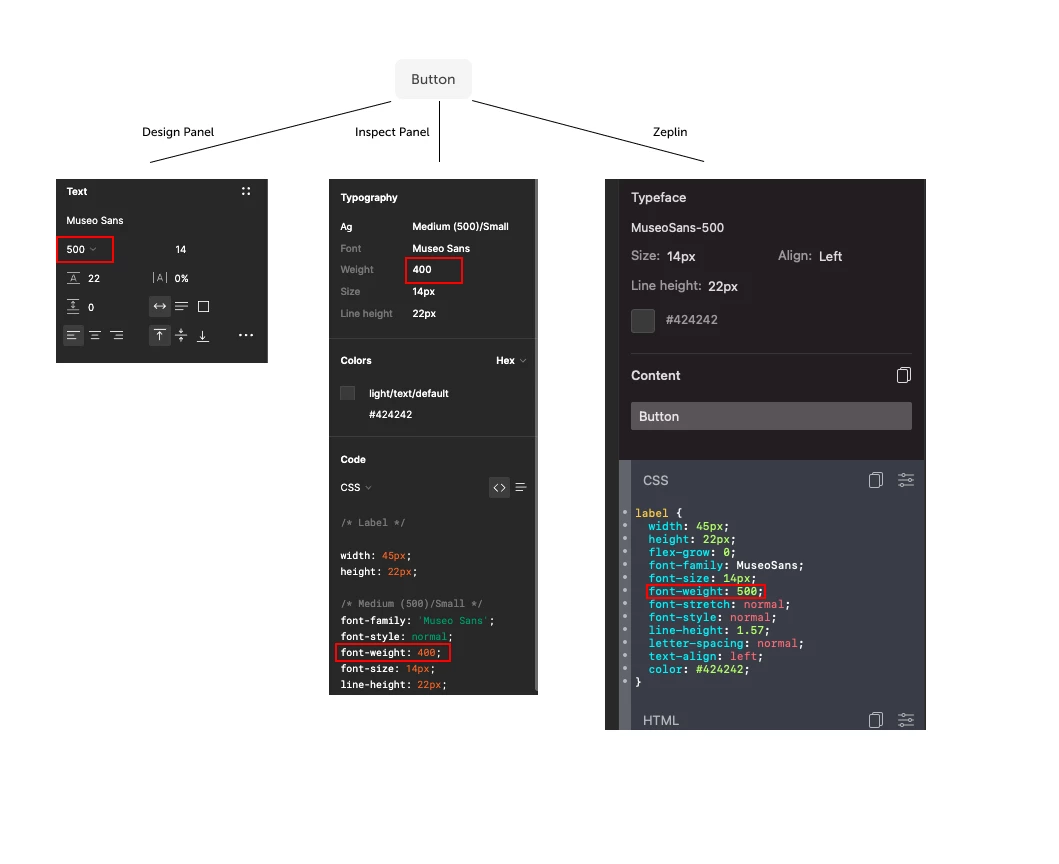
I have come across a strange problem and can’t figure it out. For the text of a button I have chosen a font-weight of 500 in the design panel. When I go to the inspect panel, it says “font-weight: 400”. When I export it to Zeplin, it again says “font-weight: 500”.
A font-weight of 400 would be visibly thinner, yet it shows me that the in the inspect panel, which leads to an incorrect implementation. Any ideas?

